Existe un enorme interés en el estudio de la correlación entre diferentes productos. A raíz de esto, vamos a desarrollar a través de Visual Chart indicadores o sistemas basados en el análisis de dos productos diferentes.
Indicadores de Correlación en Visual Chart



Diseñando un indicador de alertas para el spread





Resultado Final



Hemos hablado del uso de indicadores de correlación a través de Visual Chart. También hemos visto cómo diseñar un indicador que trabajara con la correlación entre dos productos y la manera de añadir alertas al indicador cuando se detectaran ciertos eventos.
También hemos vimos que se podían establecer una serie de reglas de trading básandonos en este estudio. Ahora vamos a desarrollar esta idea, explicando el proceso de creación del correspondiente sistema utilizando el entorno de diseño visual que ofrece la plataforma.
Definición de la estrategia
Como dijimos, la estrategia va a estar basada en uno de los indicadores de correlación disponibles. También explicamos que era necesario crear nuestros propios indicadores de correlación para poder implantarlos dentro de nuestro sistema.
Para éste ejemplo, usaremos como referencia el indicador que diseñamos en el anterior artículo. Este indicador lo llamamos Oscilador Beta 2 (ya que se basaba en el oscilador de momento beta) y tenía el siguiente aspecto:

Recordamos cómo interpretar éste indicador: Cuando el índice de momento beta alcanza los niveles superior e inferior, nos informa de que se está produciendo un momento de máxima descorrelación. En función de la ruptura que se produzca, la descorrelación será positiva o negativa, lo que implicará un movimiento del valor en un sentido u otro.
Por tanto y como ya dijimos, en función de la señal de ruptura de bandas, la información obtenida nos recomienda mantenernos o deshacer la posición.
Obviamente, este estudio tiene ciertas tasas de error como ocurre con cualquier oscilador. Lo interesante de realizar una estrategia basada en el indicador, es que vamos a poder determinar si cumple un nivel de calidad aceptable basándonos en los resultados arrojados al aplicarlo sobre los diferentes pares de productos que elijamos.
Pasemos por tanto a ver los pasos que habría que dar para diseñar el sistema.
Diseño de la estrategia.
Para la creación de una nueva estrategia utilizando la plataforma visual, accedemos al menú Programación / Sistema / Crear Sistema (PDV). Rellenamos los datos del nuevo sistema y accedemos al panel de diseño.
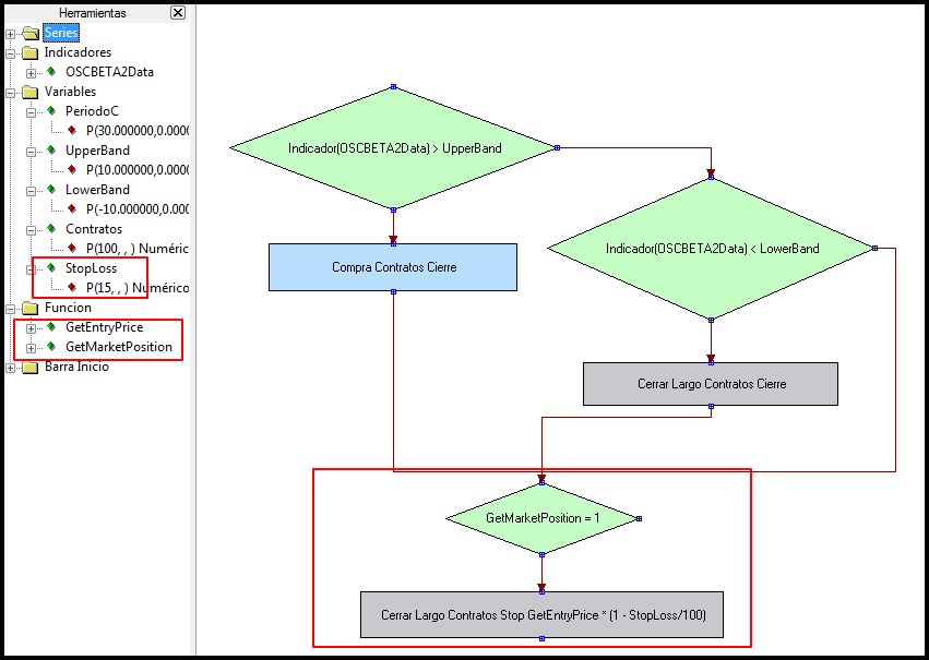
El primer paso será añadir el indicador Oscilador Beta 2 al sistema o bien el indicador de correlación que decidamos aplicar. Para añadir indicadores, seleccionamos la carpeta Indicadores y pulsamos con el botón derecho para acceder a la opción Añadir.
Desde la ventana de selección, elegimos el indicador correspondiente:

Una vez tenemos el indicador incorporado al proyecto, podemos hacer uso de la información que éste nos puede dar.
Las reglas a seguir son muy sencillas:
Cuando el indicador supere a la banda UpperBand enviamos una orden de entrar a mercado (COMPRA):

Cuando el indicador supere a la baja la banda LowerBand deshacemos la posición, es decir, enviamos la orden de venta (CERRAR LARGO) para quedar fuera de mercado:

Veamos los aspectos a destacar de ésta parte del diseño:
- Las órdenes de compra y venta las enviamos con una cantidad determinada de contratos en función del valor del parámetro Contratos que hemos añadido. Así podemos cambiar la cantidad de contratos a negociar desde las propiedades del sistema sin tener que acceder al código.
- La condición de salida de mercado se comprueba sólo cuando no se ha cumplido la condición de entrada. Por eso ambas condiciones (las cajas verdes) están unidas por la flecha que queda en el extremo derecho de la primera condición: Esto quiere decir que se accede a la segunda condición cuando la respuesta a la primera condición es FALSA.
- La orden de deshacer posición que especificamos es de tipo Cerrar Largo. Visual Chart utiliza el tipo de orden Venta para aquellos casos es lo que queremos girarnos y mantenernos dentro de mercado pero CORTOS. Como no es nuestro caso, y lo que queremos es deshacer la posición, enviamos el tipo de orden Cerrar Largo.
El último paso que vamos a dar es añadirle al sistema un Stop de pérdidas para controlar el nivel máximo de pérdida que estamos dispuestos a aguantar. En el ejemplo, vamos a añadir un stop de pérdidas del 15% del siguiente modo:

Los aspectos a destacar de esta parte serían los siguientes:
- Hemos tenido que añadir un parámetro para definir el porcentaje de pérdida que vamos a utilizar, así como las funciones GetEntryPrice y GetMarketPosition para detectar el precio de entrada y si tenemos posiciones abiertas respectivamente.
- Vemos que todas las cajas anteriores están unidas con una flecha con la nueva caja verde. Esto es necesario para especificarle al sistema que siempre vamos a pasar por aquí.
- Para definir un stop de pérdidas, usamos nuevamente el tipo de orden Cerrar Largo sólo que en este caso especificamos que la orden será En Stop.
Para acabar y permitir que el sistema quede registrado y guardado, pulsamos el botón Compilar.
Resultado Final
Vamos a insertar el sistema sobre el par ACS/.IBEX que hemos abierto anteriormente, dejando los parámetros especificados por defecto.
El resultado es el siguiente:

Se cumple lo que decíamos al principio de éste artículo y vemos que en algunas ocasiones el oscilador genera señales falsas. Como hemos añadido un stop loss del 15%, cubrimos las pérdidas y controlamos que no supere ese margen.
Conclusiones y opinión final sobre el estudio de las correlaciones
Con este artículo hemos finalizado el estudio de la correlación a través de Visual Chart, con el que hemos querido mostrarles un método con el que poder usar la operativa con spread a través de nuestra plataforma.
Partiendo del indicador que diseñamos en el anterior artículo, hemos visto cómo diseñar una sencilla estrategia con la que poder generar resultados, con la finalidad de llegar a una conclusión basada en datos empíricos.
Por último, cabe comentar que la estrategia aquí planteada ha tenido un fin meramente pedagógico y en ningún momento ha tratado de ser una propuesta de sistema de trading ganador: Esta tarea queda en manos de cada inversor y de sus propias habilidades.